Not enough? I'm open for new challenges!✊

Personal Project: Built and deployed a full-stack app on a 10-year-old laptop running Ubuntu Server. Used PostgreSQL, Express.js, and React with Bootstrap, containerized with Docker, and orchestrated via MicroK8s. Configured Nginx for custom domain and SSL, gaining hands-on experience in real-world Kubernetes deployments.
In progress
Full Stack
React
Python
Flask
PostgreSQL
Docker
MicroK8s
Kubernetes
Nginx
DevOps

Freelance Project: Developed a branding web site for the Korean Restaurant Chikinmos using Next.js framework with Typescript, enhancing SEO for the web indexing on Google Search. The website is designed with TailwindCSS and React, and the UI design is based on the client's requirements.
October 2024
Next.js
Typescript
React
TailwindCSS
UI design
Requirements Analysis

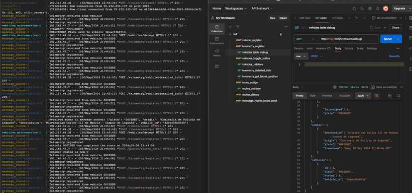
The project creates a Python-based digital twin of a vehicle that communicates with a message router via MQTT, enabling API calls to microservices like telemetry logging and vehicle management. Components are containerized with Docker and orchestrated using Docker Compose.
April 2024
Python
REST API
Microservices
Docker
MQTT
PostMan

Ad hoc blogging platform that allows users to write, manage and publish their blogs easily. The frontend is developed with React and TailwindCSS, while the backend uses JavaScript, Node.js, Express, and PostgreSQL. They communicate through a REST API, and the authentication process is handled using JWT tokens.
July 2024
React
TailwindCSS
AWS
PotgreSQL
JWT
REST
Terraform
Docker

.NET application developed by a team of nine that uses Meadow F7 and IoT devices to monitor and control the temperature measured by TMP36 sensor via cooling peltier and heat gun. A web server is used to display the temperature and control the devices.
May 2024
C#
.NET
Fritzing
3D Modelling
Team management
IoT

Messenger's backend is C-based with a Singly Linked List, providing a proxy to the frontend which is Python-based with Tkinter, communicating via sockets.
May 2023
C
Python
TKinter
Sockets
Data Structure
Client-Server

A simple game engine developed using ASCII Characters, applying Game Dev techniques such as Ray Casting. The engine is capable of rendering a user predifined map.
Feb 2023
C++
Game Dev
Ray Casting
ASCII
Linear Algebra

Web application that allows users to control the application from their phone, using sockets to communicate with the server. Developed in Node.js, using Express.js, and Socket.io. Frontend developed in HTML/CSS and JavaScript.
Jan 2023
Express.js
Node.js
Socket.io
HTML/CSS
JavaScript